EF StartUp Manager 6.30
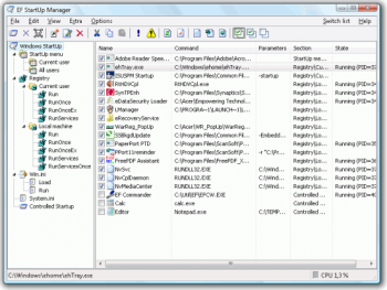
EF StartUp Manager – удобная программа, позволяющая контролировать все запускаемые вместе с операционной системой приложения и процессы.
Особенности программы «EF StartUp Manager»:
1. Настройка автозагрузки
2. Настройка порядка запуска программ
3. Выбор интервала между запуском
4. EF StartUp Manager предельно проста в освоении
|
Оценить:
|
Лицензия: условно-бесплатная |
|---|---|
| Размер файла: | 2 Мб () |
| Операционные системы: | Windows 7, Windows XP, Windows Vista, Windows 9x |
| Язык: | русский, английский, другие языки |
| Добавлена: | |
| Закачек / Просмотров: | 2 577 / 5 624 |
| Обновлена: | |


