dbForge Schema Compare for SQL Server 3.8
dbForge Schema Compare for SQL Server - надежный инструмент, который поможет вам сэкономить время и усилия, когда вам нужно сравнить базы данных SQL Server. Этот инструмент тщательно тестируется и предназначен для работы с "живыми" базами данных, снимками баз данных и резервными копиями.
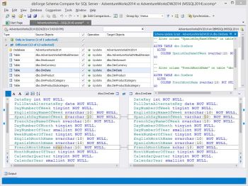
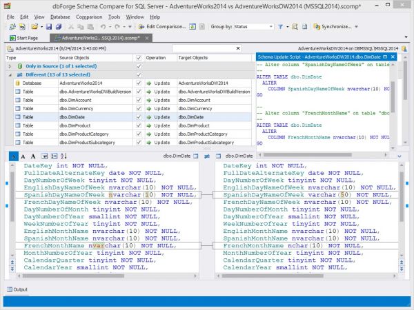
Вы можете быстро и безошибочно сравнивать схемы баз данных, анализировать различия и синхронизировать схемы в продуманном пользовательском интерфейсе.
Что могут сделать разработчики баз данных SQL Server и администраторы с таким инструментом?
Сравнивать и синхронизировать схемы баз данных SQL Server
Сравнивать схемы "живых" баз данных с резервными копиями баз SQL Server
Создавать отчеты по сравнению в формате Excel и HTML
Анализировать влияние модификаций приложений на базу данных
Устранить ошибки при распространении изменений в схемах баз данных в различные среды
Отслеживать изменения и модификации в соответствии с требованиями заказчика на производственных базах данных
Делать снимки схем для создания точек сохранения в процессе разработки баз данных
Автоматизировать миграцию изменений в схемах используя интерфейс командной строки
Усовершенствовать версионирование схем SQL Server, используя интеграцию средств контроля версий
|
Оценить:
|
Лицензия: условно-бесплатная |
|---|---|
| Размер файла: | 21 Мб () |
| Операционные системы: | Windows 7, Windows XP, Windows 8 |
| Язык: | русский |
| Добавил(а): | devart |
| Добавлена: | |
| Закачек / Просмотров: | 1 828 / 3 395 |



