Simply Super CRM Free 4.1.0
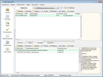
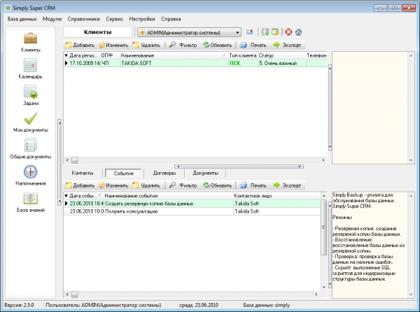
CRM система помогает контролировать процесс общения с клиентами, обеспечивая его полную информационную поддержку. С ее помощью вы сможете использовать в рамках предприятия карточки клиентов, карточки контактных лиц, вести историю контактов с клиентами, оценивать эффективность работы сотрудников.
Основным преимуществом нашей CRM системы является возможность ее работы в локальной сети. Вы устанавливаете ее на любом из компьютеров локальной сети, и все остальные сотрудники предприятия получают к ней доступ со своих компьютеров.
В результате внедрения нашей CRM системы, ваша компания сможет повысить качество обслуживания клиентов и эффективность работы сотрудников. А это уже достаточно хороший эффект.
Главное не забывайте о концепции: отношениями с клиентами нужно уметь управлять, CRM система – это всего лишь инструмент, а не панацея от всех бед.
Что нового в версии 4.1.0
Карточка контрагента - неограниченное число телефонов и e-mail адресов.
Карточка контактого лица - неограниченное число телефонов и e-mail адресов.
Новые справочники - «Типы телефонов», «Статусы событий», «Классификация обращений».
|
Оценить:
|
Лицензия: бесплатная |
|---|---|
| Размер файла: | 11 Мб () |
| Операционные системы: | Windows 7, Windows XP, Windows Vista, Windows 9x |
| Язык: | русский |
| Добавил(а): | takida |
| Добавлена: | |
| Закачек / Просмотров: | 2 906 / 7 376 |
| Обновлена: | |


