Миграция данных 1.0
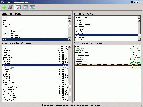
Полезная программа, которая, после минимальной настройки, позволяет переносить однотипные данные из одной таблицы в другую, при этом сами таблицы могут находиться в разных БД. Вы можете менять структуру базы в процессе разработки, не задумываясь о способах сохранения уже существующей информации.
|
Оценить:
|
Лицензия: бесплатная |
|---|---|
| Размер файла: | 2 Мб () |
| Операционные системы: | Windows 7, Windows XP, Windows 9x |
| Язык: | русский |
| Добавил(а): | suresoft |
| Добавлена: | |
| Закачек / Просмотров: | 3 115 / 10 365 |
На вопросы отвечает Андрей Яковлев
- Как давно у вас появилась идея создать Миграция данных, и что не устраивало вас в существующих аналогичных программных продуктах?
- В процессе создания программного обеспечения, компания-разработчик может столкнуться с такой проблемой - "Что делать, если базы данных уже начали наполняться важной для заказчика информацией, а разработчику необходимо поменять структуру отдельных таблиц?". Эта проблема особенно серьезно проявляется на завершающих этапах разработки ПО, из-за нежелания заказчика заполнять базу данных повторно. Аналогов удовлетворяющих нашим требованиям не нашлось.
- Почему Миграция данных получило такое название? Что оно означает?
- Миграция данных была названа в честь операции, которую она делает :)
- Сколько человек занято разработкой Миграция данных?
- Программа была написана одним профессиональным программистом для себя. Но так как компаний занимающихся написанием ПО много, мы поняли, что не только нам это может быть интересно.
- Большинство пользователей вашей программы - граждане бывшего СССР или больше иностранцев? На кого в большей степени рассчитана ваша программа?
- Думаем, что программа может быть интересна широкому кругу лиц, но занятых именно в написании ПО. К сожалению в программе пока нет англоязычного интерфейса, но скоро будет.
- Как вы нашли наш сайт?
- В каталоге гугла.
- Что вам нравится и не нравится в нашем ресурсе. Чего по Вашему мнению нам не хватает?
- Голосований.
- Что нам следует ожидать в будущих версиях Миграция данных?
- Добавление новых форматов баз данных.


